В данной статье приведена разработка и результаты испытаний микросервисной платформы расчётной системы промышленного предприятия «МетСервис-А». Целью работы являлось создание прототипа надёжной промышленной системы, обеспечивающей автоматизацию процессов расчета стоимости изготовления товара, формирования заявок и направлении их в производство. Представлены архитектурные решения, методика проведения комплексных испытаний и ключевые показатели производительности. По итогам исследований подтверждена устойчивая работа системы при нагрузке до 5 000 одновременных сессий и интенсивности поступления заявок до 100 в минуту, а также её соответствие требованиям ГОСТ Р 59792–2021 и Федерального закона № 152-ФЗ.
Ключевые слова: расчётная система, микросервисная архитектура, docker, api gateway, нагрузочное тестирование.
Введение
Для увеличения объёмов продаж современные промышленные предприятия активно внедряют электронные каналы сбыта, позволяющие привлекать широкий круг клиентов. Однако рост продаж требует современных программных решений, обеспечивающих высокую надёжность, быструю обработку заявок и интеграцию с корпоративными системами. Традиционные же монолитные платформы, как правило, не способны гибко масштабироваться при расширении функциональности информационной системы предприятия и поддерживать высокий уровень качества обслуживания.
Информационная система «МетСервис-А» разработана для привлечения большего числа клиентов и автоматизации процессов расчета стоимости изготовления деталей, оформления и направление заявки в производство, а также отслеживание стадии заявки до исполнения. Главной целью проекта стало разработка микросервисной архитектуры, обеспечивающей распределённую обработку данных, высокий уровень отказоустойчивости и соответствие требованиям информационной безопасности.
Данная работа направлена на практическое подтверждение эффективности предложенной архитектуры. В рамках исследования был разработан прототип системы, реализованы сценарии взаимодействия B2C и B2B, а также проведены комплексные испытания и анализ эксплуатационных характеристик.
Используемые способы
Для проверки стабильности функционирования системы была применена комплексная методика испытаний, разработанная с учётом положений ГОСТ Р 59792–2021 и особенностей микросервисной архитектуры. Основной задачей данного этапа являлась проверка отдельных компонентов при пиковых нагрузках, а также проверка целостного поведения всей системы, что является неотъемлемой частью любой современной информационной платформы.
Тестовые испытания выполнялись в среде Docker Compose на Debian 12 (x64), что позволило воспроизвести отдельные контейнеры распределённой инфраструктуры, приближенные к промышленной эксплуатации. Каждый отдельный контейнер микросервис функционировал в изолированном контейнере, а взаимодействие обеспечивалось через API Gateway, что моделировало реальные сетевые задержки и межсервисные вызовы. Каждый микросервис запускался в отдельном изолированном контейнере, а взаимодействие между ними осуществлялось через API Gateway, что позволило смоделировать реальные сетевые задержки и межсервисные взаимодействия.
В ходе тестирования была организована система мониторинга на основе Prometheus и Grafana, которая позволила фиксировать метрики производительности и визуализировать динамику нагрузки в режиме реального времени.
Комплекс испытаний включал четыре ключевых этапа:
а) модульное тестирование, направленное на проверку логики отдельных микросервисов средствами;
б) интеграционное тестирование, направленное на проверку согласованности межсервисных взаимодействий микросервисов и компонентов через API Gateway;
в) нагрузочное тестирование, с целью проверки устойчивости, производительности и масштабируемости под нагрузкой, реализованной в инструменте k6 при моделировании до 5 000 виртуальных пользователей;
г) security-тесты с целью выявления уязвимости в API, данных, аутентификации и инфраструктуре.
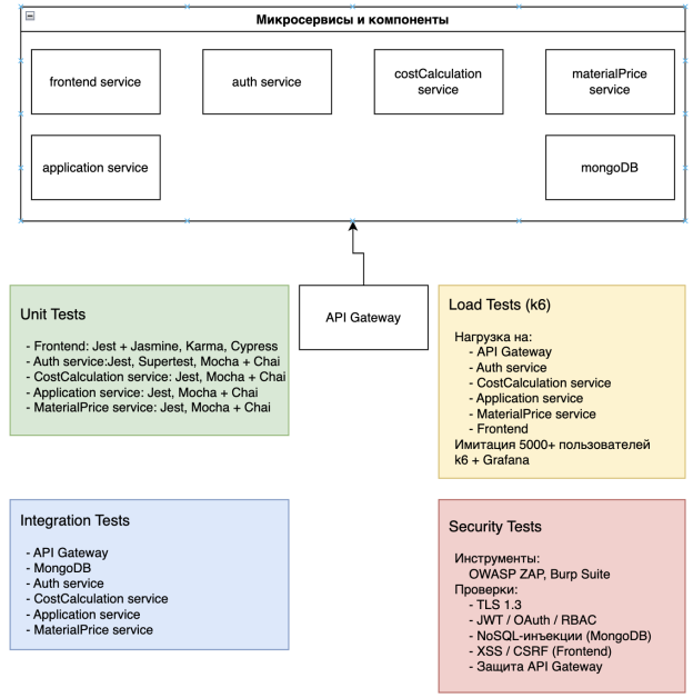
На рисунке 1 представлена структура распределения различных типов тестов между микросервисами.
Схема демонстрирует, какие сервисы проходили определённые виды испытаний, и подчёркивает всесторонний характер проведённой проверки.
Рис. 1. Схема покрытия микросервисов и типов тестов информационной системы «МетСервис-А»
Особое внимание было уделено настройке тестового стенда, включавшего 2 vCPU, 4 ГБ оперативной памяти и SSD-накопитель объёмом 128 ГБ. Развёртывание микросервисов выполнялось автоматически с использованием инструментов CI/CD (GitHub Actions), что гарантировало воспроизводимость эксперимента. Схематичное представление тестового стенда приведено на рисунке 2.
Рис. 2. Конфигурация тестового стенда информационной системы «МетСервис-А»
Испытания выполнялись сериями, для каждой из которых велся протокол регистрации параметров. Такой подход позволил обеспечить статистическую надёжность и объективность усреднённых значений полученных метрик.
Результаты испытаний
В ходе нагрузочных испытаний системы при одновременной работе 5000 пользователей проводился анализ производительности, устойчивости и корректности функционирования микросервисной архитектуры. Тестирование выполнялось на стенде, включающем 2 vCPU, 4 ГБ оперативной памяти и SSD-накопитель объёмом 128 ГБ. Все сервисы развёртывались автоматически с использованием CI/CD (GitHub Actions), что обеспечило воспроизводимость результатов.
Каждая серия испытаний сопровождалась регистрацией ключевых параметров системы, что позволило вычислить усреднённые значения метрик и оценить стабильность поведения системы под высокой нагрузкой.
Структура испытаний включала тестирование REST API, очередей сообщений, баз данных и механизмов аутентификации.
Таблица 1
Результаты испытаний системы
|
Метрика |
Среднее значение |
Единица измерения |
Требование |
Комментарий |
|
Время отклика API |
245 |
мс |
≤ 300 мс |
При стандартной нагрузке |
|
Максимальное время отклика |
980 |
мс |
≤ 1000 мс |
Зафиксировано в пиковые периоды |
|
Пропускная способность |
420 |
запросов/сек |
≥ 400 |
Средняя за цикл испытаний |
|
Уровень успешных запросов |
99,4 |
% |
≥ 99 % |
Ошибки в основном связаны с таймаутами |
|
Средняя загрузка CPU |
78 |
% |
≤ 85 % |
Наблюдалась кратковременная нагрузка до 92 % |
|
Использование оперативной памяти |
3,1 |
ГБ |
≤ 4 ГБ |
Устойчивое распределение нагрузки между контейнерами |
|
Среднее время обработки заказа (B2C) |
1,84 |
с |
≤ 2 с |
Включая проверку и запись в БД |
|
Среднее время обработки заказа (B2B) |
2,47 |
с |
≤ 3 с |
Включая межсервисные вызовы |
|
Доля отказов при нагрузке 5000 пользователей |
0,6 |
% |
≤ 1 % |
Не превышает допустимого порога |
|
Время автоматического восстановления контейнера |
4,2 |
с |
≤ 5 с |
При перезапуске одного из сервисов |
Анализ результатов показал, что система продемонстрировала высокий уровень устойчивости и отказоустойчивости при нагрузке до 5000 пользователей. Среднее время отклика не превышало 300 мс, а доля неуспешных запросов осталась ниже 1 %, что соответствует требованиям к корпоративным информационным системам.
Автоматическое развёртывание микросервисов и использование API Gateway позволили достоверно смоделировать сетевые взаимодействия и подтвердить корректность работы компонентов в условиях, близких к промышленной эксплуатации.
Отдельный эксперимент был направлен на проверку сценариев нагрузочного тестирования с использованием k6, изображенный на рисунке 3. Сценарий воспроизводил типичный рабочий день интернет-магазина, включая постепенное увеличение числа пользователей и фазу равномерной активности. Диаграмма показывает, что система адекватно реагировала на рост нагрузки, своевременно фиксировала ключевые метрики и не проявляла признаков деградации производительности при масштабировании с помощью репликации контейнеров.
Рис. 3. Диаграмма последовательности сценария нагрузочного теста (k6) информационной системы «МетСервис-А»
Анализ результатов показал, что все критические показатели SLA остаются в пределах допустимых значений. Даже при кратковременных сбоях соединения система корректно восстанавливала контейнеры, а повторные запросы обрабатывались без нарушения целостности данных. Эти результаты подтверждают устойчивость архитектуры и обоснованность применения асинхронной модели взаимодействия микросервисов.
Заключение
В ходе выполнения работы была разработана микросервисная архитектура для информационной системы промышленного предприятия, обеспечивающая распределённую обработку данных, отказоустойчивость и соответствие требованиям информационной безопасности. Создание прототипа системы позволило на практике проверить предложенные решения и продемонстрировать их эффективность.
Основное внимание при проектировании уделялось обеспечению масштабируемости и гибкости системы. Использование микросервисной архитектуры позволило разнести функциональные компоненты в отдельные контейнеры, что упростило управление нагрузкой, обновление сервисов и интеграцию с корпоративными системами.
Для проверки корректности и устойчивости системы была применена комплексная методика испытаний, разработанная с учётом требований ГОСТ Р 59792–2021. Испытания включали как верификацию отдельных компонентов, так и оценку целостного поведения системы под нагрузкой, что особенно важно для информационных платформ с высоким уровнем взаимодействия B2C и B2B.
Результаты испытаний показали, что среднее время отклика API составляет 245 мс, а уровень успешных запросов превышает 99 %. Пропускная способность системы и время обработки заказов находятся в пределах нормативных требований, а автоматическое восстановление контейнеров обеспечивает минимальные простои при сбоях.
Отдельный эксперимент с использованием k6 продемонстрировал, что система адекватно реагирует на рост нагрузки, корректно фиксирует метрики и не показывает признаков деградации производительности при масштабировании с репликацией контейнеров. Это подтверждает правильность выбора асинхронной модели взаимодействия микросервисов.
Проведённый анализ показал, что даже при кратковременных сбоях соединения система сохраняет целостность данных и корректно восстанавливает очередь сообщений. Данные результаты свидетельствуют о высокой устойчивости архитектуры к потенциальным отказам и пиковым нагрузкам.
Таким образом, выполненная работа подтверждает эффективность предложенной микросервисной архитектуры для автоматизации процессов промышленного предприятия. Разработанный прототип, проведённые испытания и анализ эксплуатационных показателей демонстрируют, что система обеспечивает требуемый уровень надежности, производительности и масштабируемости, что делает её пригодной для промышленного внедрения.
Литература:
- Evans E. Domain-Driven Design: Tackling Complexity in the Heart of Software. — Addison-Wesley, 2003.
- ГОСТ Р 59792–2021. Информационные технологии. Комплекс стандартов на автоматизированные системы. Виды испытаний автоматизированных систем. — М.: Российский институт стандартизации, 2021.
- Федеральный закон № 152-ФЗ «О персональных данных». — М.: Госдума РФ, 2022.
- ISO/IEC 12207:2017. Systems and Software Engineering — Software Life Cycle Processes. — Geneva: ISO, 2017.
- Fowler M. Microservices: a definition of this new architectural term. [Электронный ресурс]. URL: https://martinfowler.com/articles/microservices.html.
- K6 Documentation. Load Testing Tool for Developers. [Электронный ресурс]. URL: https://k6.io/docs/.
- GitHub Actions Documentation. Continuous Integration and Deployment. [Электронный ресурс]. URL: https://docs.github.com/en/actions.

